本文档介绍了 WordPress 交互性 API(仅适用于 WordPress 6.5 及以上版本)中的核心概念:指令(Directives)和存储(Store)。指令是添加到块标记中的自定义属性,用于为 DOM 元素添加行为;存储则包含逻辑和数据(如状态、动作等),通过指令与 DOM 元素连接,实现响应式交互。
<div data-wp-interactive="myPlugin" data-wp-context='{ "isOpen": false }'>
<button data-wp-on--click="actions.toggle" data-wp-bind--aria-expanded="context.isOpen">
Toggle
</button>
<p data-wp-bind--hidden="!context.isOpen">This element is now visible!</p>
</div>To add interactions to blocks using the Interactivity API, developers can use:
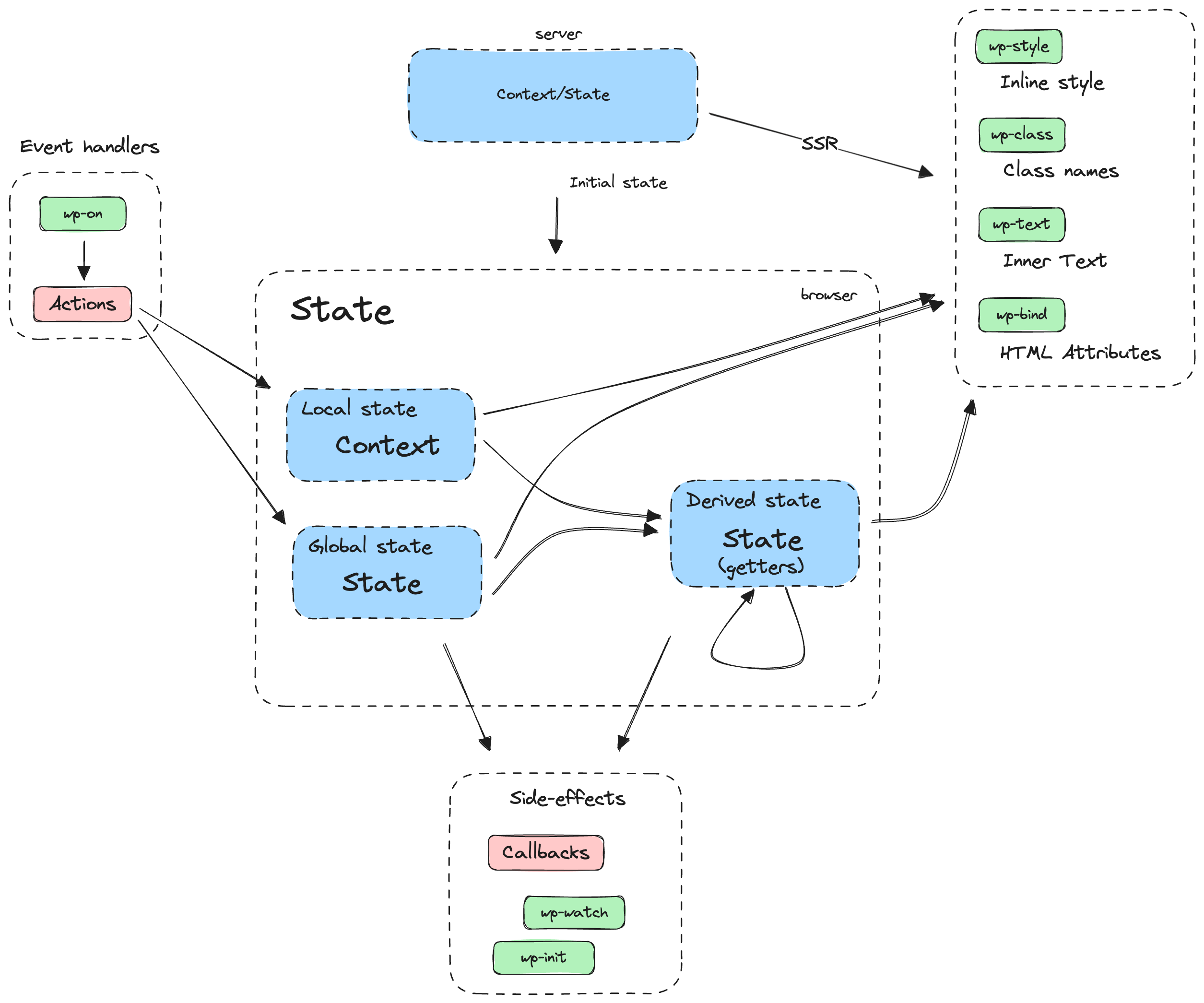
DOM elements are connected to data stored in the state and context through directives. If data in the state or context change directives will react to those changes, updating the DOM accordingly (see diagram).

Directives are custom attributes that are added to the markup of your block to add behavior to its DOM elements. This can be done in the render.php file (for dynamic blocks) or the save.js file (for static blocks).
Interactivity API directives use the data- prefix. Here’s an example of directives used in HTML markup.
<div
data-wp-interactive="myPlugin"
data-wp-context='{ "isOpen": false }'
data-wp-watch="callbacks.logIsOpen"
>
<button
data-wp-on--click="actions.toggle"
data-wp-bind--aria-expanded="context.isOpen"
aria-controls="p-1"
>
Toggle
</button>
<p id="p-1" data-wp-bind--hidden="!context.isOpen">
This element is now visible!
</p>
</div>
Directives can also be injected dynamically using the HTML Tag Processor.
With directives, you can directly manage interactions such as side effects, state, event handlers, attributes, or content.
wp-interactiveThe wp-interactive directive “activates” the interactivity for the DOM element and its children through the Interactivity API (directives and store). The directive includes a namespace to reference a specific store, that can be set as a string or an object.
<!-- Let's make this element and its children interactive and set the namespace -->
<div
data-wp-interactive="myPlugin"
data-wp-context='{ "myColor" : "red", "myBgColor": "yellow" }'
>
<p>
I'm interactive now,
<span data-wp-style--background-color="context.myBgColor"
>and I can use directives!</span
>
</p>
<div>
<p>
I'm also interactive,
<span data-wp-style--color="context.myColor"
>and I can also use directives!</span
>
</p>
</div>
</div>
<!-- This is also valid -->
<div
data-wp-interactive='{ "namespace": "myPlugin" }'
data-wp-context='{ "myColor" : "red", "myBgColor": "yellow" }'
>
<p>
I'm interactive now,
<span data-wp-style--background-color="context.myBgColor"
>and I can use directives!</span
>
</p>
<div>
<p>
I'm also interactive,
<span data-wp-style--color="context.myColor"
>and I can also use directives!</span
>
</p>
</div>
</div>
data-wp-interactive is a requirement for the Interactivity API “engine” to work. In the following examples the data-wp-interactive has not been added for the sake of simplicity.
wp-contextIt provides a local state available to a specific HTML node and its children.
The wp-context directive accepts a stringified JSON as a value.
// render.php
<div data-wp-context='{ "post": { "id": <?php echo $post->ID; ?> } }' >
<button data-wp-on--click="actions.logId" >
Click Me!
</button>
</div>
store( 'myPlugin', {
actions: {
logId: () => {
const { post } = getContext();
console.log( post.id );
},
},
} );
Different contexts can be defined at different levels, and deeper levels will merge their own context with any parent one:
<div data-wp-context='{ "foo": "bar" }'>
<span data-wp-text="context.foo"><!-- Will output: "bar" --></span>
<div data-wp-context='{ "bar": "baz" }'>
<span data-wp-text="context.foo"><!-- Will output: "bar" --></span>
<div data-wp-context='{ "foo": "bob" }'>
<span data-wp-text="context.foo"><!-- Will output: "bob" --></span>
</div>
</div>
</div>
wp-bindThis directive allows setting HTML attributes on elements based on a boolean or string value. It follows the syntax data-wp-bind--attribute.
<li data-wp-context='{ "isMenuOpen": false }'>
<button
data-wp-on--click="actions.toggleMenu"
data-wp-bind--aria-expanded="context.isMenuOpen"
>
Toggle
</button>
<div data-wp-bind--hidden="!context.isMenuOpen">
<span>Title</span>
<ul>
SUBMENU ITEMS
</ul>
</div>
</li>
store( 'myPlugin', {
actions: {
toggleMenu: () => {
const context = getContext();
context.isMenuOpen = ! context.isMenuOpen;
},
},
} );
The wp-bind directive is executed:
state or context involved in getting the final value of the directive (inside the callback or the expression passed as reference)When wp-bind directive references a callback to get its final value:
wp-bind directive will be executed each time there’s a change on any of the properties of the state or context used inside this callback.The wp-bind will do different things when the DOM element is applied, depending on its value:
true, the attribute is added: <div attribute>false, the attribute is removed: <div><div attribute="value">aria- or data- and the value is boolean (either true or false), the attribute is added to the DOM with the boolean value assigned as a string: <div aria-attribute="true">wp-classThis directive adds or removes a class to an HTML element, depending on a boolean value. It follows the syntax data-wp-class--classname.
<div>
<li
data-wp-context='{ "isSelected": false }'
data-wp-on--click="actions.toggleSelection"
data-wp-class--selected="context.isSelected"
>
Option 1
</li>
<li
data-wp-context='{ "isSelected": false }'
data-wp-on--click="actions.toggleSelection"
data-wp-class--selected="context.isSelected"
>
Option 2
</li>
</div>
store( 'myPlugin', {
actions: {
toggleSelection: () => {
const context = getContext();
context.isSelected = ! context.isSelected;
},
},
} );
The wp-class directive is executed:
state or context involved in getting the final value of the directive (inside the callback or the expression passed as reference)The boolean value received by the directive is used to toggle (add when true or remove when false) the associated class name from the class attribute.
It’s important to note that when using the wp-class directive, it’s recommended to use kebab-case for class names instead of camelCase. This is because HTML attributes are not case-sensitive, and HTML will treat data-wp-class--isDark the same as data-wp-class--isdark or DATA-WP-CLASS--ISDARK.
So, for example, use the class name is-dark instead of isDark and data-wp-class--is-dark instead of data-wp-class--isDark:
<!-- Recommended -->
<div data-wp-class--is-dark="context.isDarkMode">
<!-- ... -->
</div>
<!-- Not recommended -->
<div data-wp-class--isDark="context.isDarkMode">
<!-- ... -->
</div>
/* Recommended */
.is-dark {
/* ... */
}
/* Not recommended */
.isDark {
/* ... */
}
wp-styleThis directive adds or removes inline style to an HTML element, depending on its value. It follows the syntax data-wp-style--css-property.
<div data-wp-context='{ "color": "red" }'>
<button data-wp-on--click="actions.toggleContextColor">
Toggle Color Text
</button>
<p data-wp-style--color="context.color">Hello World!</p>
</div>
store( 'myPlugin', {
actions: {
toggleContextColor: () => {
const context = getContext();
context.color = context.color === 'red' ? 'blue' : 'red';
},
},
} );
The wp-style directive is executed:
state or context involved in getting the final value of the directive (inside the callback or the expression passed as reference)The value received by the directive is used to add or remove the style attribute with the associated CSS property:
false, the style attribute is removed: <div><div style="css-property: value;">wp-textIt sets the inner text of an HTML element.
<div data-wp-context='{ "text": "Text 1" }'>
<span data-wp-text="context.text"></span>
<button data-wp-on--click="actions.toggleContextText">
Toggle Context Text
</button>
</div>
store( 'myPlugin', {
actions: {
toggleContextText: () => {
const context = getContext();
context.text = context.text === 'Text 1' ? 'Text 2' : 'Text 1';
},
},
} );
The wp-text directive is executed:
state or context involved in getting the final value of the directive (inside the callback or the expression passed as reference)The returned value is used to change the inner content of the element: <div>value</div>.
wp-onevent object, use withSyncEvent() to wrap your action. For async actions that also need synchronous event access, you can combine withSyncEvent() with a generator function that yields to the main thread after calling the synchronous API.
This directive runs code on dispatched DOM events like click or keyup. The syntax is data-wp-on--[event] (like data-wp-on--click or data-wp-on--keyup).
<button data-wp-on--click="actions.logTime">Click Me!</button>
store( 'myPlugin', {
actions: {
logTime: () => {
console.log( new Date() );
},
},
} );
The wp-on directive is executed each time the associated event is triggered.
The callback passed as the reference receives the event (event), and the returned value by this callback is ignored.
wp-on-windowevent object, use withSyncEvent() to wrap your action. For async actions that also need synchronous event access, you can combine withSyncEvent() with a generator function that yields to the main thread after calling the synchronous API.
This directive allows you to attach global window events like resize, copy, and focus and then execute a defined callback when those happen.
List of supported window events.
The syntax of this directive is data-wp-on-window--[window-event] (like data-wp-on-window--resize or data-wp-on-window--languagechange).
<div data-wp-on-window--resize="callbacks.logWidth"></div>
store( 'myPlugin', {
callbacks: {
logWidth() {
console.log( 'Window width: ', window.innerWidth );
},
},
} );
The callback passed as the reference receives the event (event), and the returned value by this callback is ignored. When the element is removed from the DOM, the event listener is also removed.
wp-on-documentevent object, use withSyncEvent() to wrap your action. For async actions that also need synchronous event access, you can combine withSyncEvent() with a generator function that yields to the main thread after calling the synchronous API.
This directive allows you to attach global document events like scroll, mousemove, and keydown and then execute a defined callback when those happen.
List of supported document events.
The syntax of this directive is data-wp-on-document--[document-event] (like data-wp-on-document--keydown or data-wp-on-document--selectionchange).
<div data-wp-on-document--keydown="callbacks.logKeydown"></div>
store( 'myPlugin', {
callbacks: {
logKeydown( event ) {
console.log( 'Key pressed: ', event.key );
},
},
} );
The callback passed as the reference receives the event (event), and the returned value by this callback is ignored. When the element is removed from the DOM, the event listener is also removed.
wp-watchIt runs a callback when the node is created and runs it again when the state or context changes.
You can attach several side effects to the same DOM element by using the syntax data-wp-watch---[unique-id] (note the three hyphens before the unique ID).
Deprecation notice: The two-hyphen syntax
data-wp-watch--[unique-id]is deprecated and will stop working in WordPress 7.1. Use three hyphens (---) for unique IDs.
The unique-id doesn’t need to be unique globally. It just needs to be different from the other unique IDs of the wp-watch directives of that DOM element.
<div data-wp-context='{ "counter": 0 }' data-wp-watch="callbacks.logCounter">
<p>Counter: <span data-wp-text="context.counter"></span></p>
<button data-wp-on--click="actions.increaseCounter">+</button>
<button data-wp-on--click="actions.decreaseCounter">-</button>
</div>
store( 'myPlugin', {
actions: {
increaseCounter: () => {
const context = getContext();
context.counter++;
},
decreaseCounter: () => {
const context = getContext();
context.counter--;
},
},
callbacks: {
logCounter: () => {
const { counter } = getContext();
console.log( 'Counter is ' + counter + ' at ' + new Date() );
},
},
} );
The wp-watch directive is executed:
state or context used inside the callback changesThe wp-watch directive can return a function. If it does, the returned function is used as cleanup logic, i.e., it will run just before the callback runs again, and it will run again when the element is removed from the DOM.
As a reference, some use cases for this directive may be:
.focus().If you need a similar reactive callback that is not tied to a specific DOM element but runs at the store level, you can use the watch() function.
wp-initThis directive runs a callback only when the node is created.
You can attach several wp-init to the same DOM element by using the syntax data-wp-init---[unique-id] (note the three hyphens before the unique ID).
Deprecation notice: The two-hyphen syntax
data-wp-init--[unique-id]is deprecated and will stop working in WordPress 7.1. Use three hyphens (---) for unique IDs.
The unique-id doesn’t need to be unique globally. It just needs to be different from the other unique IDs of the wp-init directives of that DOM element.
<div data-wp-init="callbacks.logTimeInit">
<p>Hi!</p>
</div>
Here’s another example with several wp-init directives on the same DOM element.
<form
data-wp-init---log="callbacks.logTimeInit"
data-wp-init---focus="callbacks.focusFirstElement"
>
<input type="text" />
</form>
import { store, getElement } from '@wordpress/interactivity';
store( 'myPlugin', {
callbacks: {
logTimeInit: () => console.log( `Init at ` + new Date() ),
focusFirstElement: () => {
const { ref } = getElement();
ref.querySelector( 'input:first-child' ).focus();
},
},
} );
The wp-init can return a function. If it does, the returned function will run when the element is removed from the DOM.
wp-runThis directive runs the passed callback during the node’s render execution.
You can use and compose hooks like useState, useWatch, or useEffect inside the passed callback and create your own logic, providing more flexibility than previous directives.
You can attach several wp-run to the same DOM element by using the syntax data-wp-run---[unique-id] (note the three hyphens before the unique ID).
Deprecation notice: The two-hyphen syntax
data-wp-run--[unique-id]is deprecated and will stop working in WordPress 7.1. Use three hyphens (---) for unique IDs.
The unique-id doesn’t need to be unique globally. It just needs to be different from the other unique IDs of the wp-run directives of that DOM element.
<div data-wp-run="callbacks.logInView">
<p>Hi!</p>
</div>
import {
getElement,
store,
useState,
useEffect,
} from '@wordpress/interactivity';
// Unlike `data-wp-init` and `data-wp-watch`, you can use any hooks inside
// `data-wp-run` callbacks.
const useInView = () => {
const [ inView, setInView ] = useState( false );
useEffect( () => {
const { ref } = getElement();
const observer = new IntersectionObserver( ( [ entry ] ) => {
setInView( entry.isIntersecting );
} );
observer.observe( ref );
return () => ref && observer.unobserve( ref );
}, [] );
return inView;
};
store( 'myPlugin', {
callbacks: {
logInView: () => {
const isInView = useInView();
useEffect( () => {
if ( isInView ) {
console.log( 'Inside' );
} else {
console.log( 'Outside' );
}
} );
},
},
} );
It’s important to note that, similar to (P)React components, the ref from getElement() is null during the first render. To properly access the DOM element reference, you typically need to use an effect-like hook such as useEffect, useInit, or useWatch. This ensures that the getElement() runs after the component has been mounted and the ref is available.
wp-keyThe wp-key directive assigns a unique key to an element to help the Interactivity API identify it when iterating through arrays of elements. This becomes important if your array elements can move (e.g., due to sorting), get inserted, or get deleted. A well-chosen key value helps the Interactivity API infer what exactly has changed in the array, allowing it to make the correct updates to the DOM.
The key should be a string that uniquely identifies the element among its siblings. Typically, it is used on repeated elements like list items. For example:
<ul>
<li data-wp-key="unique-id-1">Item 1</li>
<li data-wp-key="unique-id-2">Item 2</li>
</ul>
But it can also be used on other elements:
<div>
<a data-wp-key="previous-page" ...>Previous page</a>
<a data-wp-key="next-page" ...>Next page</a>
</div>
When the list is re-rendered, the Interactivity API will match elements by their keys to determine if an item was added/removed/reordered. Elements without keys might be recreated unnecessarily.
wp-eachThe wp-each directive is intended to render a list of elements. The directive can be used in <template> tags, being the value a path to an array stored in the global state or the context. The content inside the <template> tag is the template used to render each of the items.
Each item is included in the context under the item name by default, so directives inside the template can access the current item.
For example, let’s consider the following HTML.
<ul data-wp-context='{ "list": [ "hello", "hola", "olá" ] }'>
<template data-wp-each="context.list">
<li data-wp-text="context.item"></li>
</template>
</ul>
It would generate the following output:
<ul data-wp-context='{ "list": [ "hello", "hola", "olá" ] }'>
<li data-wp-text="context.item">hello</li>
<li data-wp-text="context.item">hola</li>
<li data-wp-text="context.item">olá</li>
</ul>
The prop that holds the item in the context can be changed by passing a suffix to the directive name. In the following example, the default prop changes from item to greeting.
<ul data-wp-context='{ "list": [ "hello", "hola", "olá" ] }'>
<template data-wp-each--greeting="context.list">
<li data-wp-text="context.greeting"></li>
</template>
</ul>
By default, it uses each element as the key for the rendered nodes, but you can also specify a path to retrieve the key if necessary, e.g., when the list contains objects.
For that, you must use data-wp-each-key in the <template> tag and not data-wp-key inside the template content. This is because data-wp-each creates a context provider wrapper around each rendered item, and those wrappers are the ones that need the key property.
<ul
data-wp-context='{
"list": [
{ "id": "en", "value": "hello" },
{ "id": "es", "value": "hola" },
{ "id": "pt", "value": "olá" }
]
}'
>
<template
data-wp-each--greeting="context.list"
data-wp-each-key="context.greeting.id"
>
<li data-wp-text="context.greeting.value"></li>
</template>
</ul>
wp-each-childFor server-side rendered lists, another directive called data-wp-each-child ensures hydration works as expected. This directive is added automatically when the directive is processed on the server.
<ul data-wp-context='{ "list": [ "hello", "hola", "olá" ] }'>
<template data-wp-each--greeting="context.list">
<li data-wp-text="context.greeting"></li>
</template>
<li data-wp-each-child>hello</li>
<li data-wp-each-child>hola</li>
<li data-wp-each-child>olá</li>
</ul>
The value assigned to a directive is a string pointing to a specific state, action, or side effect.
In the following example, a getter is used to define the state.isPlaying derived value.
const { state } = store( 'myPlugin', {
state: {
currentVideo: '',
get isPlaying() {
return state.currentVideo !== '';
},
},
} );
And then, the string value "state.isPlaying" is used to assign the result of this selector to data-wp-bind--hidden.
<div data-wp-bind--hidden="!state.isPlaying" ...>
<iframe ...></iframe>
</div>
These values assigned to directives are references to a particular property in the store. They are wired to the directives automatically so that each directive “knows” what store element refers to, without any additional configuration.
Note that, by default, references point to properties in the current namespace, which is the one specified by the closest ancestor with a data-wp-interactive attribute. If you need to access a property from a different namespace, you can explicitly set the namespace where the property accessed is defined. The syntax is namespace::reference, replacing namespace with the appropriate value.
The example below is getting state.isPlaying from otherPlugin instead of myPlugin:
<div data-wp-interactive="myPlugin">
<div data-wp-bind--hidden="otherPlugin::!state.isPlaying" ...>
<iframe ...></iframe>
</div>
</div>
The store is used to create the logic (actions, side effects, etc.) linked to the directives and the data used inside that logic (state, derived state, etc.).
The store is usually created in the view.js file of each block, although the state can be initialized from the render.php of the block.
It defines data available to the HTML nodes of the page. It is important to differentiate between two ways to define the data:
store() function with the state property, and the data is available to all the HTML nodes of the page.data-wp-context directive in an HTML node, and the data is available to that HTML node and its children. It can be accessed using the getContext function inside of an action, derived state or side effect.<div data-wp-context='{ "someText": "Hello World!" }'>
<!-- Access global state -->
<span data-wp-text="state.someText"></span>
<!-- Access local state (context) -->
<span data-wp-text="context.someText"></span>
</div>
const { state } = store( 'myPlugin', {
state: {
someText: 'Hello Universe!',
},
actions: {
someAction: () => {
state.someText; // Access or modify global state - "Hello Universe!"
const context = getContext();
context.someText; // Access or modify local state (context) - "Hello World!"
},
},
} );
Actions are just regular JavaScript functions. Usually triggered by the data-wp-on directive (using event listeners) or other actions.
const { state, actions } = store( 'myPlugin', {
actions: {
selectItem: ( id ) => {
const context = getContext();
// `id` is optional here, so this action can be used in a directive.
state.selected = id || context.id;
},
otherAction: () => {
// but it can also be called from other actions.
actions.selectItem( 123 ); // it works and type is correct
},
},
} );
Async actions should use generators instead of async/await.
In async functions, the control is passed to the function itself. The caller of the function has no way to know if the function is awaiting, and more importantly, if the await is resolved and the function has resumed execution. We need that information to be able to restore the scope.
Imagine a block that has two buttons. One lives inside a context that has isOpen: true and the other isOpen: false:
<div data-wp-context='{ "isOpen": true }'>
<button data-wp-on--click="actions.someAction">Click</button>
</div>
<div data-wp-context='{ "isOpen": false }'>
<button data-wp-on--click="actions.someAction">Click</button>
</div>
If the action is async and needs to await a long delay.
isOpen: true.state.isOpen is correct because state.isOpen is a getter that calls getContext(), which returns the context for the current scope.isOpen: false.state.isOpen in the second action is correct because getContext() returns the context for the current scope.state.isOpen of the first action is incorrect, because the scope was changed by the second button click, so getContext() now returns the wrong context.We need to be able to know when async actions start awaiting and resume operations, so we can restore the proper scope, and that’s what generators do.
The store will work fine if it is written like this:
const { state } = store( 'myPlugin', {
state: {
get isOpen() {
return getContext().isOpen;
},
},
actions: {
someAction: function* () {
state.isOpen; // This context is correct because it's synchronous.
yield longDelay(); // With generators, the caller controls when to resume this function.
state.isOpen; // This context is correct because we restored the proper scope before we resumed the function.
},
},
} );
You may want to add multiple such yield points in your action if it is doing a lot of work.
As mentioned above with wp-on, wp-on-window, and wp-on-document, an async action should be used whenever the async versions of the aforementioned directives cannot be used due to the action requiring synchronous access to the event object. Synchronous access is required whenever the action needs to call event.preventDefault(), event.stopPropagation(), or event.stopImmediatePropagation().
To ensure that the action code does not contribute to a long task, you may manually yield to the main thread after calling the synchronous event API. The Interactivity API provides the splitTask() function for that purpose, which implements yielding in a cross-browser compatible way. Here is an example:
import { splitTask } from '@wordpress/interactivity';
store( 'myPlugin', {
actions: {
handleClick: withSyncEvent( function* ( event ) {
event.preventDefault();
yield splitTask();
doTheWork();
} ),
},
} );
You may notice the use of the withSyncEvent() utility function in this example. This is necessary due to an ongoing effort to handle store actions asynchronously by default, unless they require synchronous event access (which this example does due to the call to event.preventDefault()). Otherwise a deprecation warning will be triggered, and in a future release the behavior will change accordingly.
Automatically react to state changes. Usually triggered by data-wp-watch or data-wp-init directives.
They return a computed version of the state. They can access both state and context.
// view.js
const { state } = store( 'myPlugin', {
state: {
amount: 34,
defaultCurrency: 'EUR',
currencyExchange: {
USD: 1.1,
GBP: 0.85,
},
get amountInUSD() {
return state.currencyExchange[ 'USD' ] * state.amount;
},
get amountInGBP() {
return state.currencyExchange[ 'GBP' ] * state.amount;
},
},
} );
The store contains all the store properties, like state, actions or callbacks. They are returned by the store() call, so you can access them by destructuring it:
const { state, actions } = store( 'myPlugin', {
// ...
} );
The store() function can be called multiple times and all the store parts will be merged together:
store( 'myPlugin', {
state: {
someValue: 1,
},
} );
const { state } = store( 'myPlugin', {
actions: {
someAction() {
state.someValue; // = 1
},
},
} );
store() calls with the same namespace return the same references, i.e., the same state, actions, etc., containing the result of merging all the store parts passed.
getContext function.getElement function.const { state } = store( 'myPlugin', {
state: {
get someDerivedValue() {
const context = getContext();
const { ref } = getElement();
// ...
},
},
actions: {
someAction() {
const context = getContext();
const { ref } = getElement();
// ...
},
},
callbacks: {
someEffect() {
const context = getContext();
const { ref } = getElement();
// ...
},
},
} );
This approach enables some functionalities that make directives flexible and powerful:
In the view.js file of each block the developer can define both the state and the elements of the store referencing functions like actions, side effects or derived state.
The store method used to set the store in JavaScript can be imported from @wordpress/interactivity.
// store
import { store, getContext } from '@wordpress/interactivity';
store( 'myPlugin', {
actions: {
toggle: () => {
const context = getContext();
context.isOpen = ! context.isOpen;
},
},
callbacks: {
logIsOpen: () => {
const { isOpen } = getContext();
// Log the value of `isOpen` each time it changes.
console.log( `Is open: ${ isOpen }` );
},
},
} );
The state can also be initialized on the server using the wp_interactivity_state() function. You would typically do this in the render.php file of your block (the render.php templates were introduced in WordPress 6.1).
The state defined on the server with wp_interactivity_state() gets merged with the stores defined in the view.js files.
The wp_interactivity_state function receives two arguments, a string with the namespace that will be used as a reference and an associative array containing the values.
Example of store initialized from the server with a state = { someValue: 123 }
// render.php
wp_interactivity_state( 'myPlugin', array (
'someValue' => get_some_value()
));
Initializing the state in the server also allows you to use any WordPress API. For example, you could use the Core Translation API to translate part of your state:
// render.php
wp_interactivity_state( 'favoriteMovies', array(
"1" => array(
"id" => "123-abc",
"movieName" => __("someMovieName", "textdomain")
),
) );
A given store namespace can be marked as private, thus preventing its content to be accessed from other namespaces. The mechanism to do so is by adding a lock option to the store() call, as shown in the example below. This way, further executions of store() with the same locked namespace will throw an error, meaning that the namespace can only be accessed where its reference was returned from the first store() call. This is especially useful for developers who want to hide part of their plugin stores so it doesn’t become accessible for extenders.
const { state } = store(
'myPlugin/private',
{ state: { messages: [ 'private message' ] } },
{ lock: true }
);
// The following call throws an Error!
store( 'myPlugin/private', {
/* store part */
} );
There is also a way to unlock private stores: instead of passing a boolean, you can use a string as the lock value. Such a string can then be used in subsequent store() calls to the same namespace to unlock its content. Only the code knowing the string lock will be able to unlock the protected store namespaced. This is useful for complex stores defined in multiple JS modules.
const { state } = store(
'myPlugin/private',
{ state: { messages: [ 'private message' ] } },
{ lock: PRIVATE_LOCK }
);
// The following call works as expected.
store(
'myPlugin/private',
{
/* store part */
},
{ lock: PRIVATE_LOCK }
);
Apart from the store function, there are also some methods that allows the developer to access data on their store functions.
Retrieves the context inherited by the element evaluating a function from the store. The returned value depends on the element and the namespace where the function calling getContext() exists. It can also take an optional namespace argument to retrieve the context of a specific interactive region.
const context = getContext( 'namespace' );
namespace (optional): A string that matches the namespace of an interactive region. If not provided, it retrieves the context of the current interactive region.// render.php
<div data-wp-interactive="myPlugin" data-wp-context='{ "isOpen": false }'>
<button data-wp-on--click="actions.log">Log</button>
</div>
// store
import { store, getContext } from '@wordpress/interactivity';
store( 'myPlugin', {
actions: {
log: () => {
const context = getContext();
// Logs "false"
console.log( 'context => ', context.isOpen );
// With namespace argument.
const myPluginContext = getContext( 'myPlugin' );
// Logs "false"
console.log( 'myPlugin isOpen => ', myPluginContext.isOpen );
},
},
} );
Retrieves a representation of the element that the action is bound to or called from. Such representation is read-only, and contains a reference to the DOM element, its props and a local reactive state.
It returns an object with two keys:
ref is the reference to the DOM element as an HTMLElement. It is equivalent to useRef in Preact or React, so it can be null when ref has not been attached to the actual DOM element yet, i.e., when it is being hydrated or mounted.
attributes is an object that contains the attributes of the element. In the button example:
// store
import { store, getElement } from '@wordpress/interactivity';
store( 'myPlugin', {
actions: {
log: () => {
const element = getElement();
// Logs attributes
console.log( 'element attributes => ', element.attributes );
},
},
} );
The code will log:
{
"data-wp-on--click": 'actions.log',
"children": ['Log'],
"onclick": event => { evaluate(entry, event); }
}
This function is analogous to getContext(), but with 2 key differences:
actions.navigate() from @wordpress/interactivity-router is called, the object returned by getServerContext() is updated. This is useful when you want to update the context of a block based on new context coming from the page loaded via actions.navigate(). This new context is embedded in the HTML of the page loaded via actions.navigate().getServerContext() is a deep clone (snapshot) of the server context, so modifying it will not affect the original server data.The server context cannot be directly used in directives, but you can use callbacks to subscribe to its changes.
const serverContext = getServerContext( 'namespace' );
namespace (optional): A string that matches the namespace of an interactive region. If not provided, it retrieves the server context of the current interactive region.Example usage:
store( 'myPlugin', {
callbacks: {
updateServerContext() {
const context = getContext();
const serverContext = getServerContext();
// Override some property with the new value that came from the server.
context.overridableProp = serverContext.overridableProp;
},
},
} );
Retrieves the server state of an interactive region.
This function serves the same purpose as getServerContext(), but it returns the state instead of the context.
The object returned is a deep clone (snapshot) of the server state, so modifying it will not affect the original server data. It includes the state defined in PHP with wp_interactivity_state(). When using actions.navigate() from @wordpress/interactivity-router, the object returned by getServerState() is updated to reflect the changes in its properties, without affecting the state returned by store(). Directives can subscribe to those changes to update the state if needed.
const serverState = getServerState( 'namespace' );
namespace (optional): A string that matches the namespace of an interactive region. If not provided, it retrieves the server state of the current interactive region.Example usage:
const { state } = store( 'myStore', {
callbacks: {
updateServerState() {
const serverState = getServerState();
// Override some property with the new value that came from the server.
state.overridableProp = serverState.overridableProp;
},
},
} );
During navigation, the data returned by both getServerContext() and getServerState() is fully replaced with the values from the new page. In contrast, the related client data (context or state) is “soft merged”—existing client-side properties are preserved, and only new properties from the server are added. This ensures that new blocks or components introduced by navigation can initialize with server-provided values, while client-side changes made by users remain intact. If you need to update existing client properties with data from the server (i.e., overwrite values), call getServerContext() or getServerState() within your callbacks and manually overwrite the relevant properties.
If you subscribe to any value returned by getServerContext() or getServerState() within a callback, that callback will be invoked on every navigation event—regardless of whether that value has changed. This makes it possible to reliably reset or update client-side data as needed whenever navigation occurs.
Actions can depend on the scope when they are called, e.g., when you call getContext() or getElement().
When the Interactivity API runtime execute callbacks, the scope is set automatically. However, if you call an action from a callback that is not executed by the runtime, like in a setInterval() callback, you need to ensure that the scope is properly set. Use the withScope() function to ensure the scope is properly set in these cases.
An example, where actions.nextImage would trigger an undefined error without the wrapper:
store( 'mySliderPlugin', {
callbacks: {
initSlideShow: () => {
setInterval(
withScope( () => {
actions.nextImage();
} ),
3_000
);
},
},
} );
Actions that require synchronous access to the event object need to use the withSyncEvent() function to annotate their handler callback. This is necessary due to an ongoing effort to handle store actions asynchronously by default, unless they require synchronous event access. Therefore, as of Gutenberg 20.4 / WordPress 6.8 all actions that require synchronous event access need to use the withSyncEvent() function. Otherwise a deprecation warning will be triggered, and in a future release the behavior will change accordingly.
Only very specific event methods and properties require synchronous access, so it is advised to only use withSyncEvent() when necessary. The following event methods and properties require synchronous access:
event.currentTargetevent.preventDefault()event.stopImmediatePropagation()event.stopPropagation()Here is an example, where one action requires synchronous event access while the other actions do not:
// store
import { store, withSyncEvent } from '@wordpress/interactivity';
store( 'myPlugin', {
actions: {
// `event.preventDefault()` requires synchronous event access.
preventNavigation: withSyncEvent( ( event ) => {
event.preventDefault();
} ),
// `event.target` does not require synchronous event access.
logTarget: ( event ) => {
console.log( 'event target => ', event.target );
},
// Not using `event` at all does not require synchronous event access.
logSomething: () => {
console.log( 'something' );
},
},
} );
You can also use withSyncEvent() with generator functions (async actions). This is useful when you need both synchronous event access and asynchronous operations:
import { store, withSyncEvent } from '@wordpress/interactivity';
store( 'myPlugin', {
actions: {
// Combining withSyncEvent with a generator function for async operations.
navigate: withSyncEvent( function* ( event ) {
event.preventDefault();
const { actions } = yield import(
'@wordpress/interactivity-router'
);
yield actions.navigate( event.target.href );
} ),
},
} );
Subscribes to changes in any signal accessed inside the callback, re-running the callback whenever those signals change. Returns a cleanup function to stop watching.
Unlike data-wp-watch, which is a directive tied to a DOM element’s lifecycle, the watch() function is a programmatic API that can be used anywhere in your JavaScript code, independently of the DOM.
import { store, watch } from '@wordpress/interactivity';
const { state } = store( 'myPlugin', {
state: {
counter: 0,
},
actions: {
increment: () => {
state.counter++;
},
},
} );
// Watch for changes to any state accessed inside the callback.
watch( () => {
console.log( 'Counter is ' + state.counter );
} );
// The callback runs immediately and logs "Counter is 0".
// Each time `state.counter` changes, it will re-run.
The watch() function returns an unwatch function that, when called, stops the watcher and prevents further re-runs:
const unwatch = watch( () => {
console.log( 'Counter is ' + state.counter );
} );
// At a later point, when you want to stop watching:
unwatch();
The callback passed to watch() can also return a cleanup function. This cleanup function runs just before the callback re-executes due to a signal change, and also when the watcher is disposed of via unwatch():
const unwatch = watch( () => {
const handler = () => {
/* ... */
};
document.addEventListener( 'click', handler );
// This cleanup runs before the next re-execution, or when
// `unwatch()` is called.
return () => {
document.removeEventListener( 'click', handler );
};
} );
The Interactivity API comes with handy functions that allow you to initialize and reference configuration options on the server. This is necessary to feed the initial data that the Server Directive Processing will use to modify the HTML markup before it’s sent to the browser. It is also a great way to leverage many of WordPress’s APIs, like nonces, AJAX, and translations.
wp_interactivity_config allows you to set or get a configuration array, referenced to a store namespace.
The configuration is also available on the client, but it is static information.
Consider it a global setting for interactions of a site, that won’t be updated on user interactions.
An example of setting:
wp_interactivity_config( 'myPlugin', array( 'showLikeButton' => is_user_logged_in() ) );
An example of getting:
wp_interactivity_config( 'myPlugin' );
This config can be retrieved on the client:
// view.js
const { showLikeButton } = getConfig();
wp_interactivity_state allows the initialization of the global state on the server, which will be used to process the directives on the server and then will be merged with any global state defined in the client.
Initializing the global state on the server also allows you to use many critical WordPress APIs, including AJAX, or nonces.
The wp_interactivity_state function receives two arguments, a string with the namespace that will be used as a reference and an associative array containing the values.
Here is an example of passing the WP Admin AJAX endpoint with a nonce.
// render.php
wp_interactivity_state(
'myPlugin',
array(
'ajaxUrl' => admin_url( 'admin-ajax.php' ),
'nonce' => wp_create_nonce( 'myPlugin_nonce' ),
),
);
// view.js
const { state } = store( 'myPlugin', {
actions: {
*doSomething() {
try {
const formData = new FormData();
formData.append( 'action', 'do_something' );
formData.append( '_ajax_nonce', state.nonce );
const data = yield fetch( state.ajaxUrl, {
method: 'POST',
body: formData,
} ).then( ( response ) => response.json() );
console.log( 'Server data!', data );
} catch ( e ) {
// Something went wrong!
}
},
},
} );
wp_interactivity_process_directives returns the updated HTML after the directives have been processed.
It is the Core function of the Interactivity API server side rendering part, and is public so any HTML can be processed, whether it is a block or not.
This code
wp_interactivity_state( 'myPlugin', array( 'greeting' => 'Hello, World!' ) );
$html_content = '<div data-wp-text="myPlugin::state.greeting"></div>';
$processed_html = wp_interactivity_process_directives( $html_content );
echo $processed_html;
will output:
<div data-wp-text="myPlugin::state.greeting">Hello, World!</div>
wp_interactivity_data_wp_context returns a stringified JSON of a context directive.
This function is the recommended way to print the data-wp-context attribute in the server side rendered markup.
<br />$my_context = array(
'counter' => 0,
'isOpen' => true,
);
?>
<div
<?php echo wp_interactivity_data_wp_context( $my_context ); ?>
>
</div>
will output:
<div data-wp-context='{"counter":0,"isOpen":true}'></div>